download.zone

Rapid CSS Editor Download For Windows

Rapid CSS Editor makes it easy to create, design, and edit modern CSS-based websites. Write the CSS code manually or let the style sheet editor do it for you! It is easy because of the many awesome features such as auto-complete, code inspector, CSS checker, and instant built-in multi-browser preview. It is designed to save you time and make your job easier.

This is a feature-packed software program that allows you to quickly edit CSS and HTML code for your websites. It is primarily addressed to experienced users, such as web designers.

Rapid CSS Editor

Upon initialization, you can set up configuration parameters with the help of a wizard. Thus, you can get started by selecting the file extension. Rapid CSS supports plenty of other file types aside from CSS and HTML, such as PHP, XML, and JS. In the following steps, you can make file associations, as well as pick the workspace layout and interface style.

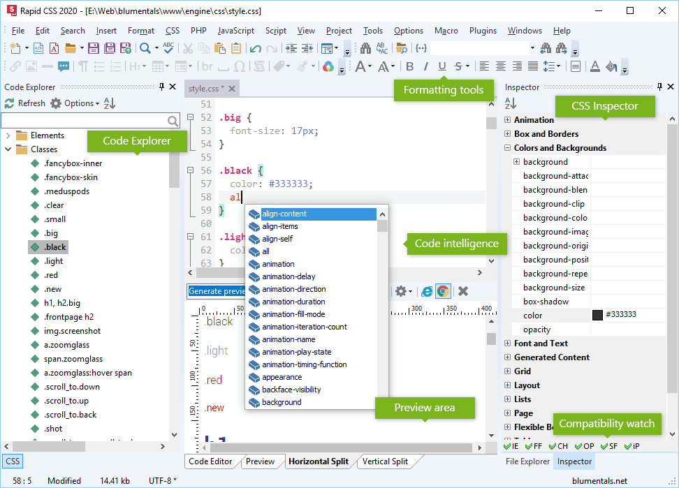
The interface of the program is professional and pretty intuitive. Multiple tabs are supported, so you can work on multiple files simultaneously. Navigating through the code lines is quickly done through the Code Explorer pane. In addition to the Code Editor workspace, you can preview the output files, or split the Code Editor and Preview sections horizontally and vertically, as well as toggle the File Explorer pane between Project, Folders, and FTP.

Rapid CSS comes with a wide range of features. For example, you can select tags, tag blocks, content, CSS selectors or CSS properties, toggle bookmarks, as well as insert objects (e.g. hyperlinks, images, bullet lists), and import CSS rules.

Rapid CSS Editor Features

  • Quick and lightweight: Loads much faster than any other CSS editor or IDE with similar features
  • Powerful syntax highlighting: Supports HTML, CSS, LESS, SASS, JavaScript, PHP, XML, ASP, Perl and more
  • Code intelligence: Tons of intelligent HTML and CSS code completion, navigation and suggestion features
  • Smart code re-use: Code snippet library and code templates with assignable shortcuts
  • HTML5 and CSS3 ready: Coding features are up-to-date with modern standards
  • Direct FTP/SFTP/FTPS: Edit directly on your web server or publish local development copy updates with a single click
  • Mobile web development: Media queries, viewport assistant, screen-size preview
  • Advanced search and replace: Quick search, detailed search, file search, regular expression support, detailed results, and more
  • Powerful CSS tools: Compatibility watch, prefixer, shadow assistant, box assistant, web font assistant, and much more
  • Browser preview: Built-in multi-browser preview, split-screen mode, screen-size testing, XRay
  • Powerful color picker: Advanced color picker with project color management
  • Integrated validation: CSS checker, Spell-checker, W3 HTML and CSS validator

On top of that, you can insert scripts, preview results in full-screen mode, manage environment layouts, use tools for validating and tidying HTML code, reconfigure keyboard shortcuts, manage plug-ins, record macros, use the undo and redo functions, as well as publish projects via FTP, among others.

Rapid CSS Editor runs on a moderate-to-high amount of CPU and system memory, is very responsive to keystrokes and mouse events, and includes user documentation. To conclude,It provides a user-friendly yet rich-featured working environment for web designers or other parties interested in writing CSS and HTML code.

System Requirements

Operating System Windows 7, 8, 10
Processor Pentium IV or higher
Memory 1 GB RAM (2 GB recommended)
Storage Space 200 MB or more free hard disk space

Rapid CSS Editor Overview

Technical Specification

Software Name Rapid CSS Editor Software For Windows V 2020 16.3
File Size 59.7 MB
Languages English, Italian, French, Spanish, Polish, Chinese, German, Japanese
License Free Trial
Developer Blumentals Solutions
Exit mobile version